在C#中调用REST API(读取JSON数据) | ZappySys博客
作者:API传播员 · 2025-10-12 · 阅读时间:5分钟
本文详细介绍了如何使用ZappySys XML驱动调用SOAP API,包括配置步骤、错误处理和性能优化技巧。通过这些方法,您可以高效地集成SOAP API到您的应用程序或BI工具中。
文章目录
一. 什么是 SOAP Web 服务?
SOAP(Simple Object Access Protocol)是一种基于 XML 的协议,用于在网络上交换结构化信息。SOAP Web 服务常用于企业级系统的集成,支持跨平台的数据通信。
调用 SOAP Web 服务的基本步骤:
- 获取 WSDL 文件或 URL。
- 确定准确的 Web 服务 URL。
二. 什么是 WSDL?
WSDL(Web Services Description Language)是一种描述 Web 服务的 XML 文档,包含可调用方法、请求参数、响应结构等元数据信息。
获取 WSDL 的方式:
- 下载服务提供的 WSDL 文件
-
使用直接提供的 URL,例如:
http://api.mycompany.com/hr-soap-service/?wsdl
三. 使用 ZappySys XML 驱动调用 SOAP API
通过 ZappySys ODBC PowerPack 的 XML 驱动,可以直接在 SQL 查询中调用 SOAP API。
1. SQL 查询示例
SELECT * FROM $
WITH(
Src='http://www.holidaywebservice.com/HolidayService_v2/HolidayService2.asmx'
,DataConnectionType='HTTP'
,CredentialType='Basic' -- 或 SoapWss
,SoapWssPasswordType='PasswordText'
,UserName='myuser'
,Password='pass$$w123'
,Filter='$.soap:Envelope.soap:Body.GetHolidaysAvailableResponse.GetHolidaysAvailableResult.HolidayCode[*]'
,ElementsToTreatAsArray='HolidayCode'
,RequestMethod='POST'
,Header='Content-Type: text/xml;charset=UTF-8 || SOAPAction: "http://www.holidaywebservice.com/HolidayService_v2/GetHolidaysAvailable"'
,RequestData='
UnitedStates
'
)
通过此查询,您可以向 SOAP 服务发送 POST 请求并获取响应数据。
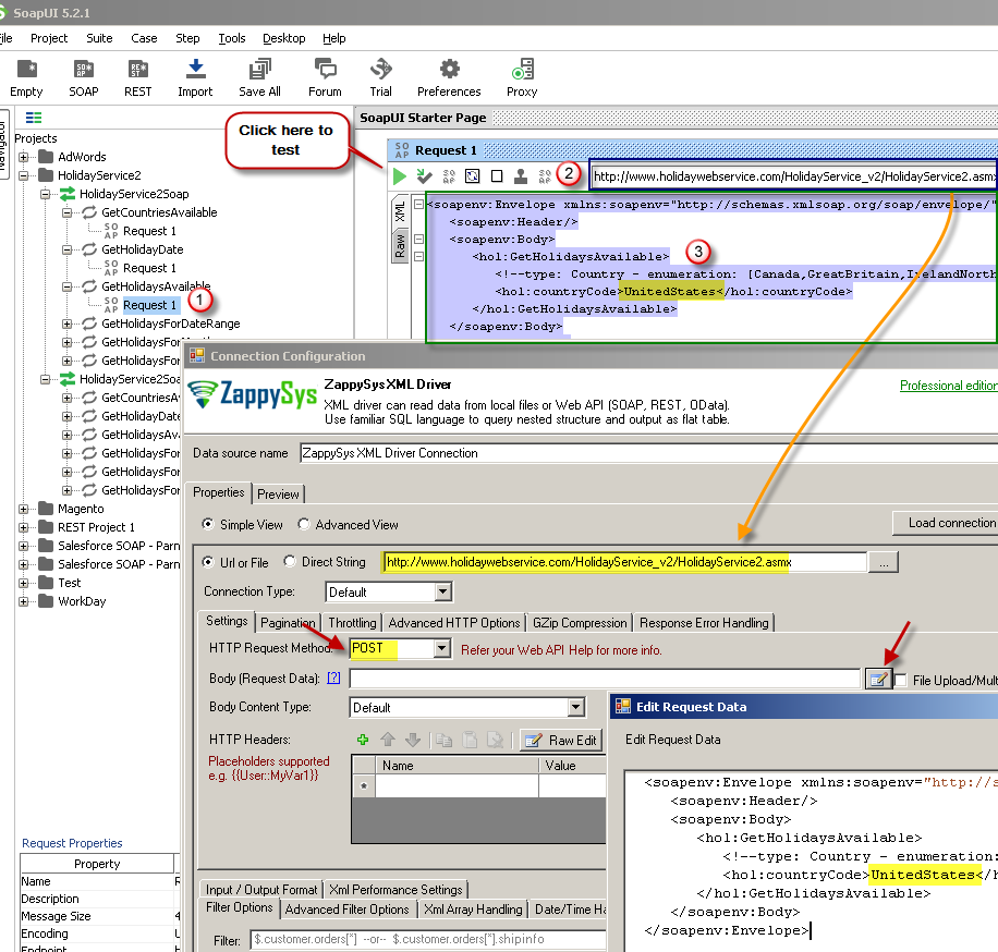
四. 使用 SoapUI 测试 SOAP API
在调用 API 之前,建议使用 SoapUI 工具进行测试:
- 打开 SoapUI,点击“SOAP”创建新项目。
-
输入 WSDL URL,例如:
http://www.dneonline.com/calculator.asmx?wsdl
- 配置 SOAP WSS 凭证或基本认证。
- 创建 SOAP 请求体并测试 API 调用。
五. 使用 ZappySys XML 驱动创建 DSN 调用 SOAP API
在 BI 工具或编程语言中调用 SOAP API 时,可通过创建 ODBC DSN 简化配置:
- 打开 ODBC 数据源,选择“系统 DSN”标签。
- 点击“添加”,选择 ZappySys XML 驱动。
- 配置 API URL、请求方法和请求体。

- 配置 HTTP 认证信息(用户名和密码)。
- 设置请求头信息。
- 使用 Filter 提取所需的数据节点。
六. 预览响应与生成 SQL 代码
配置完成后,可以预览 SOAP API 响应,并生成适用于 C#、Python 或 Java 的 SQL 代码。
分页示例:
SELECT * FROM $
WITH(
SRC='https://zappysys.com/downloads/files/test/pagination_nextlink_inarray_1.json'
,NextUrlAttributeOrExpr = '$.nextlink'
)
七. 错误处理机制
1. 使用错误处理选项
可选择“任何错误都继续”或“URL 无效时继续”,避免数据检索中断。

2. 使用连接重试设置
对于响应不稳定的 Web 服务,可启用连接重试功能:

八. 性能优化建议
- 服务器端过滤:减少传输数据量
SELECT * FROM value
WITH(
Src='https://services.odata.org/V3/Northwind/Northwind.svc/Customers?$format=json&$filter=Country eq ''USA'''
,DataFormat='Odata'
)
- 避免复杂 SQL 功能:如
WHERE、GROUP BY、ORDER BY,以减少客户端处理压力。 - 启用数据缓存:对不频繁变化的数据使用缓存
SELECT * FROM $
WITH(
SRC='https://myhost.com/some-api'
,CachingMode='All'
,CacheStorage='File'
,CacheFileLocation='c:\temp\myquery.cache'
,CacheEntryTtl=300
)
- 使用流模式处理大文件:
SELECT * FROM $
WITH(
Filter='$.LargeArray[*]--FAST'
,SRC='https://zappysys.com/downloads/files/test/large_file_100k_largearray_prop.json.gz'
)
九. 总结
本文详细介绍了如何使用 ZappySys XML 驱动 调用 SOAP API,包括:
- SOAP 与 WSDL 基础知识
- 使用 SQL 查询访问 SOAP 服务
- SoapUI 测试方法
- DSN 配置与数据提取
- 错误处理与性能优化技巧
通过这些方法,您可以高效地将 SOAP API 集成到应用程序或 BI 工具中,实现稳定的数据访问与处理。
热门推荐
一个账号试用1000+ API
助力AI无缝链接物理世界 · 无需多次注册
3000+提示词助力AI大模型
和专业工程师共享工作效率翻倍的秘密
最新文章
- 使用Cucumber框架进行API测试的Playwright示例
- 2025年提升软件质量的十大API测试工具
- 强力监控!Spring Boot 3.3 集成 Zipkin 全面追踪 RESTful API 性能
- API安全:内部审计师快速参考指南
- 什么是 REST API?
- GitLab的API调用指南
- 全球支付api解析:运作原理与使用指南
- 创建RESTful且开发者友好的API指南
- 最佳免费API用于教育应用集成
- Uber Ride API 开发指南:实现价格估算、路径调度与司机管理系统
- 用 Poe-API-wrapper 连接 DALLE、ChatGPT,批量完成AI绘图或文字创作
- 2025年20大自动化API测试工具 – HeadSpin